Use Private Link to access applications on networks with overlapping address spaces
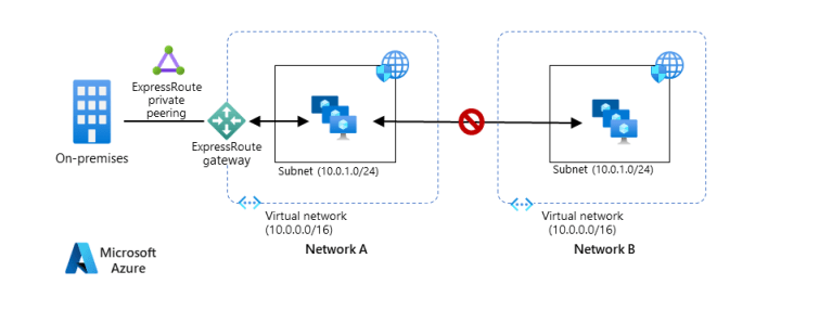
You can’t use Private Link service when the application with the overlapping address space is deployed on-premises and you need to access it from Azure. You can use Private Link service to expose an
Copy and paste this URL into your WordPress site to embed
Copy and paste this code into your site to embed
Use Private Link to access applications on networks with overlapping address spaces
You can’t use Private Link service when the application with the overlapping address space is deployed on-premises and you need to access it from Azure. You can use Private Link service to expose an